Renombra automáticamente archivos y directorios
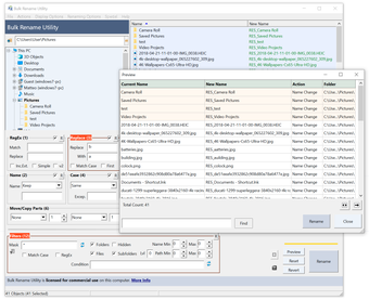
Con Bulk Rename Utility puedes renombrar fácilmente archivos y directorios, de forma automática, basándote en criterios personalizables. El programa te permite cambiar tanto nombres como extensiones.
Alternativa más recomendada
Puedes también renombrar archivos usando números correlativos, añadiendo prefijos o sufijos, cambiando de mayúsculas a minúsculas, reemplazando unos caracteres por otros, y mucho más.
Es muy fácil de usar, y lo tienes siempre disponible, en la bandeja de sistema. Además siempre puedes previsualizar el resultado antes de cambiar definitivamente los nombres de los ficheros o directorios.
Changes
Cambiada la extensión para el explorador Correcciones Nuevo icono









